Kindly be advised that the Builder Copilot is currently in its beta phase.During this testing phase, the functionality of the
Builder Copilot is limited to the creation of a new Workflow from scratch or revising existing Workflow in the Editor. The ability to edit, update, and delete Workflows using the Builder Copilot is not yet available.
Safe Use of AI
It is important that Blink does not use customer data for AI training. We adhere to industry standards to ensure your data remains secure, never stored or utilized for these purposes.
Using the Builder Copilot on an Entire Workflow
1
Navigate to the Workflow Editor
Open your workspace and select Create New Workflow and configure the workflow settings.
2
Open the Prompt Interface
In the top-left corner select the 
Builder Copilot icon. A prompt interface will appear.
3
Generate the Workflow
Provide 
Builder Copilot with detailed instructions specifying the type of Workflow you want it to create and then press generate.It may take a few seconds to generate the Workflow.
4
The Completed and Built Workflow
Once the process is complete, 
Builder Copilot will update your canvas with a recommendation based on your prompt.
5
Undo or Redo any Changes Made
At any stage you can also undo or redo any changes made by the 
Builder Copilot by clicking on the undo or redo arrows in the top-right corner.
6
Review and Modify the Built Workflow
Lastly, you can either makes additional changes to the Workflow that
Builder Copilot has just created or save it to your workspace for future use.
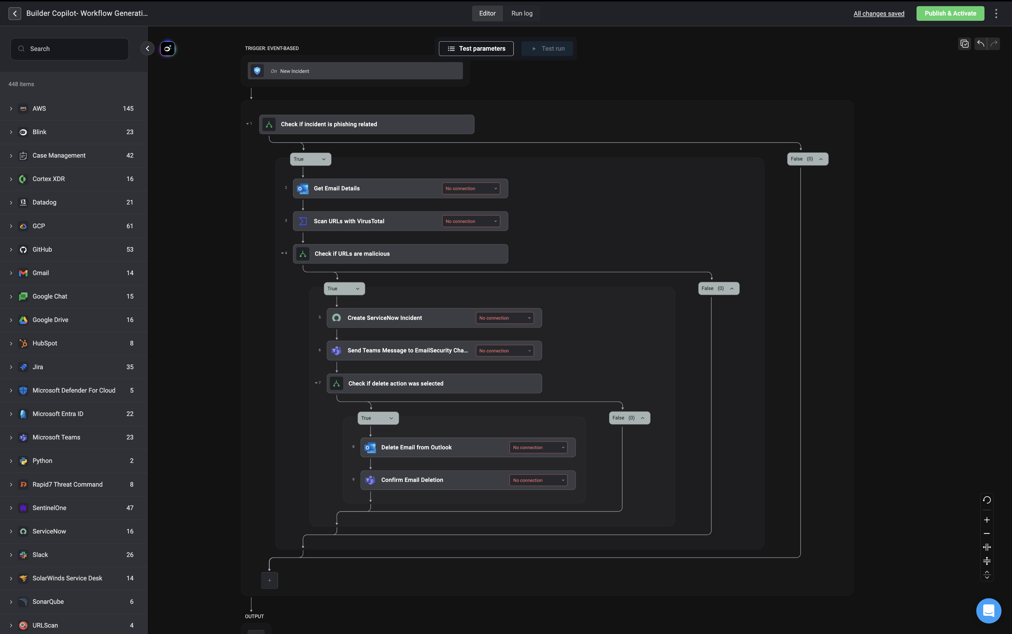
Builder Copilot Block Generation
Within the canvas, the Builder Copilot enables you to generate complete workflow blocks, consisting of single or multiple steps, with a single prompt. This streamlines the creation process by eliminating the need to manually add and configure each step individually.1
Open the Prompt Interface
Click the ‘Builder Copilot’ icon on the canvas or next to a step to open the Builder Copilot’s prompt interface. In the prompt field, provide clear and detailed instructions describing the workflow block you want to generate. Once your prompt is ready, click Generate to proceed. It may take a few seconds to generate the workflow blocks and for more complex logic, it may take a while longer.


2
Review and Modify the Generated Block
Once the workflow block is generated, all newly created steps are automatically highlighted for easy identification. The prompt interface remains open, allowing you to modify your instructions and regenerate the block if needed.

Best Practices
- Be clear and precise: Providing clear and specific instructions will assist
Builder Copilotin understanding your instructions clearly. - Use complete integration names: For example, instead of using generic terms like Compute Instance, specify the full name of the relevant integrations, such as AWS EC2 Compute Instance.
- Refrain from using unknown or unrecognized vendors in your prompt.
- Using the word loop in your prompt will likely generate a looping action in the results. Try to be as descriptive as possible about what you want the loop action to accomplish.
- Keep it simple and concise: To tackle complex workflows effectively, consider breaking your prompt instructions into bullet points, ensuring each bullet point prompt is concise and straightforward. For Example:


Limitations
- Populating step inputs with Builder Copilot does not support Blink’s Table actions.
- In some cases, results may include incorrect or invalid details. It is recommended to validate the generated actions.