1
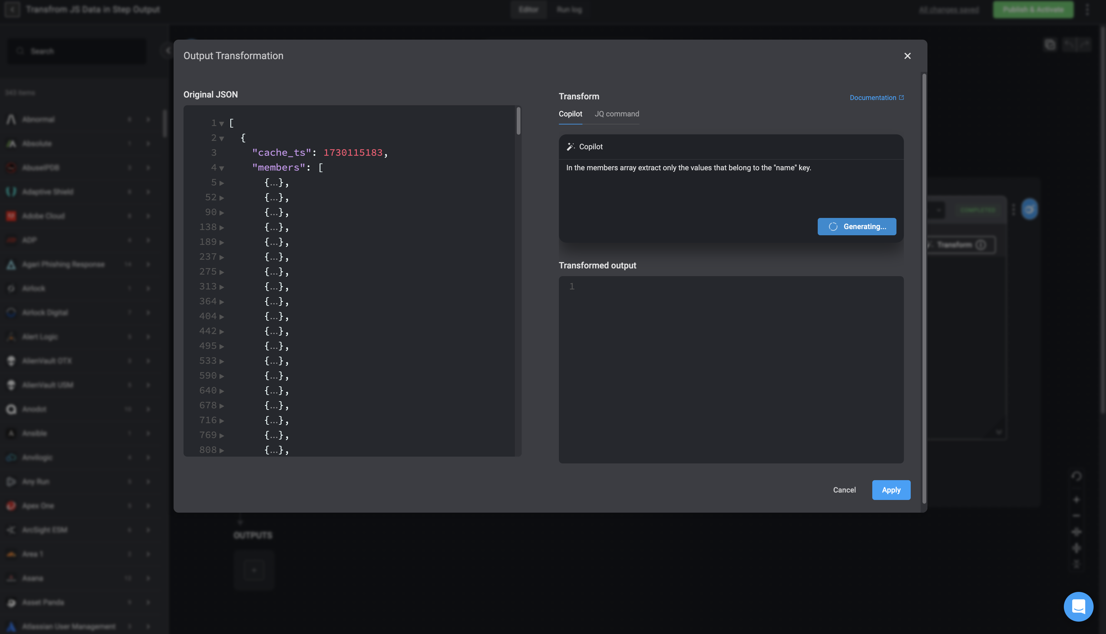
- In the Workflow’s step output, click the ‘Transform’ button in the top right corner to open the Transform Output Editor.

2
- This will use the last-received JSON data as the sample. Continue by entering your prompt in plain English with Builder Copilot or add a
JQ Command
manually, then click Generate. You can edit the generatedJQ command
if it’s not exactly what you need.

3
- It will also immediately run the generated script with the sample input data and show the in the “transformed output” section. To apply the transformed output to your Workflow, click the “Apply” button.

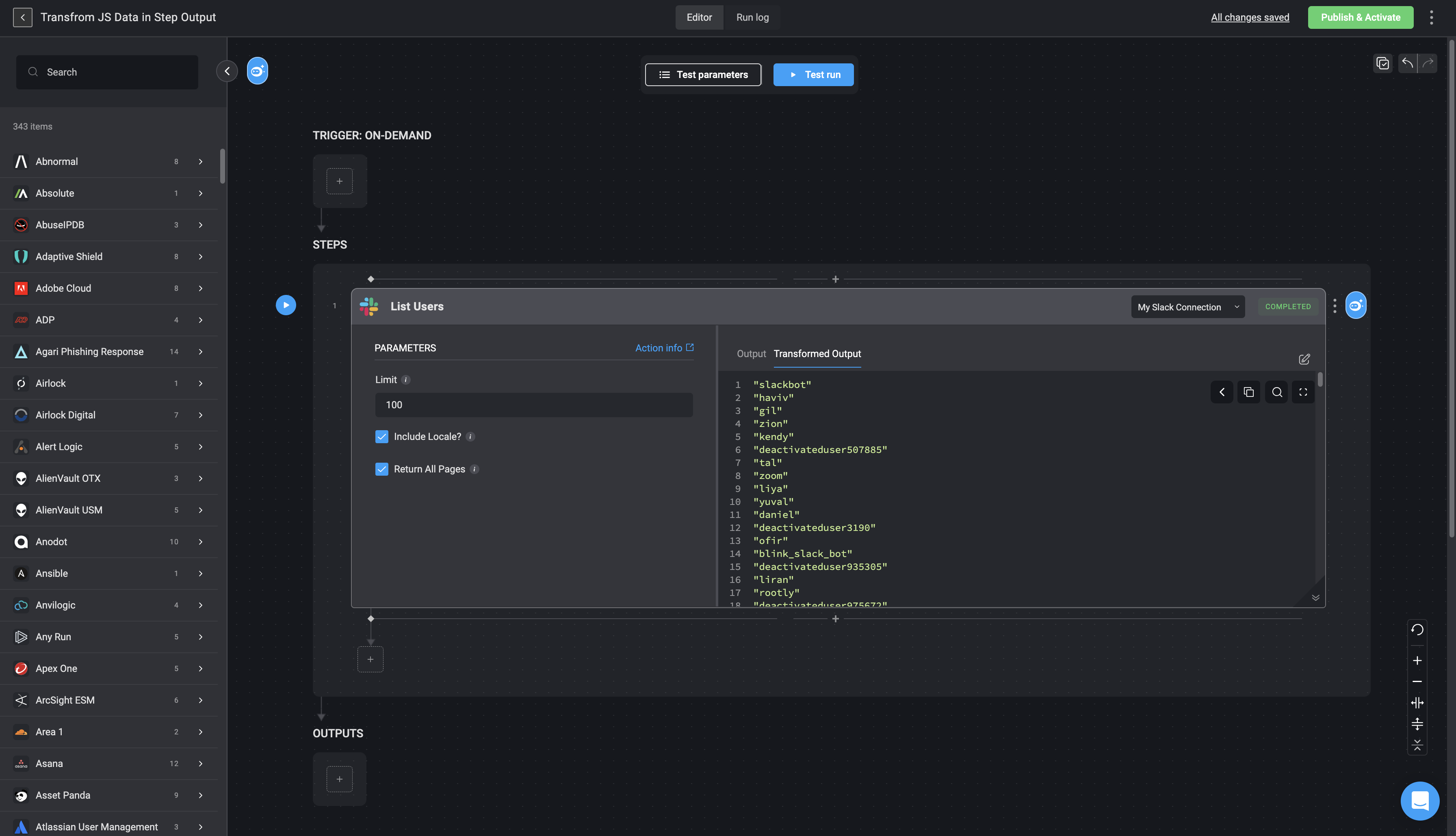
4
- You can find the transformed output data in the “Output (transformed)” tab. You can also see the original output, in the Original Output tab.

5
- With the help of the variable picker, you can access a step dynamic variable and choose either the step’s original output (
original_output
) or its transformed output (output
).
