The “Create Dashboard” workflow action allows you to build a custom dashboard. Dashboards help you visualize and organize data from selected resources in one centralized view, making it easier to monitor, analyze, and take action.Documentation Index
Fetch the complete documentation index at: https://docs.blinkops.com/llms.txt
Use this file to discover all available pages before exploring further.
| Parameter | Description |
|---|---|
| Name of Dashboard | Enter a unique name to identify your dashboard. |
| Resources | Specify the resources or data sources that the dashboard will display. |
| Advanced – Description | Add a short summary that explains the purpose or focus of the dashboard. |
| Advanced – Icon | Select an icon to visually represent the dashboard. |
| Advanced – Categories | Assign one or more categories to help organize and classify the dashboard. |
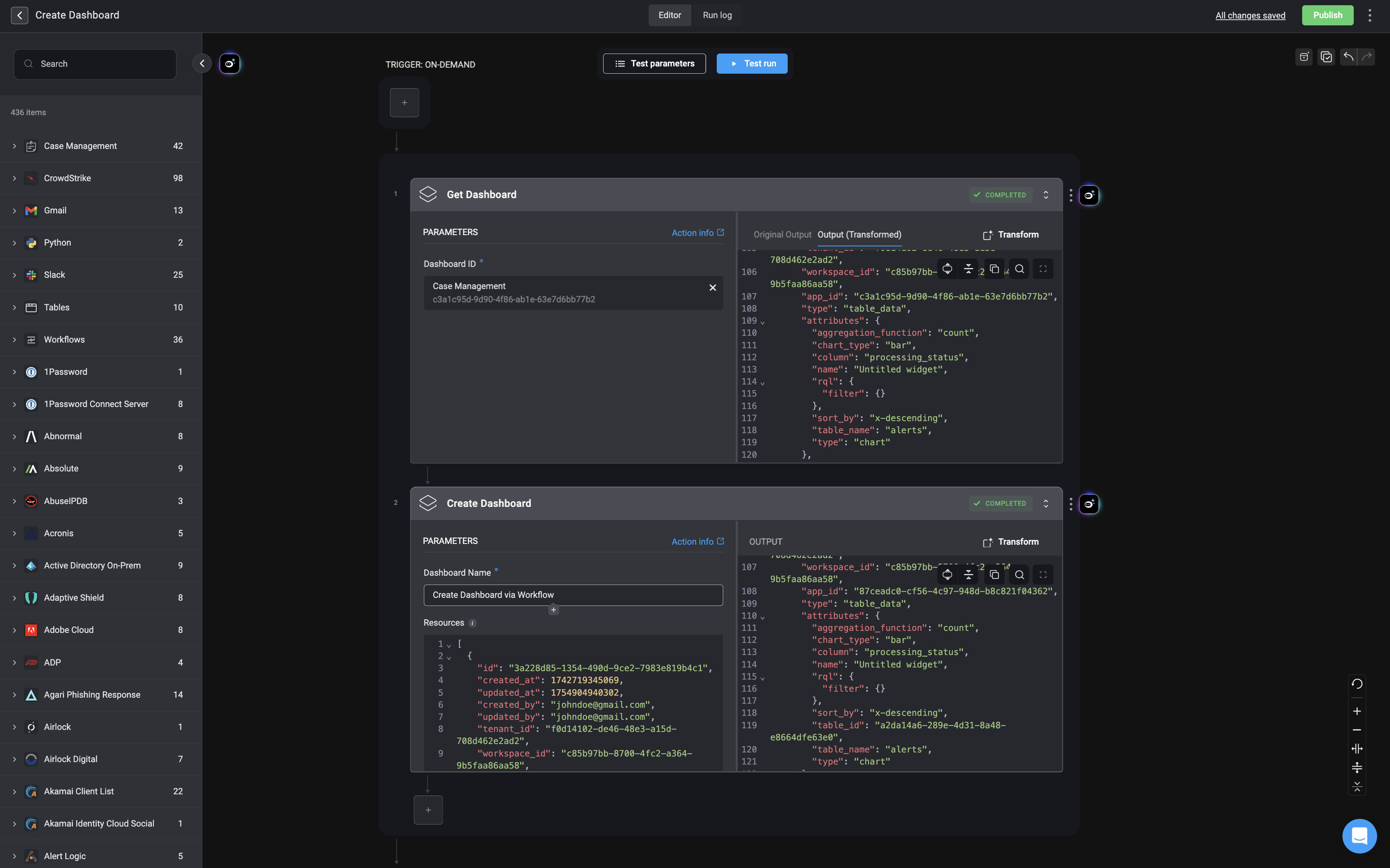
Retrieve the dashboard details
Start by configuring and executing the Get Dashboard action. This action retrieves the complete configuration of an existing dashboard using its dashboard ID.

Remove all `table_id` fields from the output
Next, use the Step Output Transformation feature to remove all instances of the 
For Example:
table_id key-value pairs from the JSON output.
-
Using Copilot – Run the following prompt in the Copilot:
- “remove table_id from resources.attributes”

-
Using a JQ Command – Apply the following command:

Prepare the transformed dashboard data
After removing all

table_id fields, copy the contents of the .resources key from the transformed JSON output and paste it in the resource field of the ‘Create Dashboard’ action. These values represent the dashboard widgets and configurations that will be used in the Create Dashboard action.Resource Field Syntax Example
Resource Field Syntax Example

Execute the Create Dashboard Action
Once your JSON data has been pasted in the resource field, fill in the remaining parameters and you can successfully execute the Create Dashboard action. This will generate a new dashboard using the defined configuration, without errors related to table references or invalid widget mappings.
